...

MySQL 워크벤치 ERD 생성
1. 상단 메뉴 탭에서 Database > Reserve Engineer를 선택한다.

2. Hostname, port, username을 입력하고 다음으로 이동한다.

3. ERD로 추출할 DB를 선택 후 다음으로 이동한다.

4. Retrieval Completed Successfully 메시지가 나타났으면 다음으로 이동한다.

5. Show Filter 버튼을 눌러서 제외할 테이블을 선택한다. (왼쪽이 선택, 오른쪽이 제외이다.)



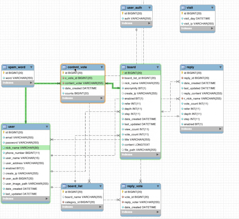
6. ERD 완성 및 배치하기
- ctrl + s로 ERD를 mwb 확장자로 저장할 수 있다.

MySQL 워크벤치 ERD로 쿼리문 추출
ERD를 만들고 저장하게 된다면 파일명.mwb 확장명으로 저장된다.
만일 누군가 만든 mwb 파일을 워크벤치에 열어서 SQL 쿼리를 추출하고 싶다면 어떻게 할까?
ERD로 쿼리를 추출하는 방법을 알아보자
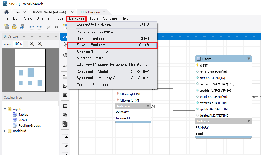
1. Database > Forward Engineer 클릭
- 위에서 SQL문을 Reverse Engineer 을 통해 ERD를 만들어줬듯이 거꾸로 Forward Engineer를 선택하면 된다.

2. 데이터베이스 Connnection 설정하기
- 연결할 DB를 설정해주는 창이다.
- 만약 로컬에서 DB를 사용하고 있다면 hostname 에 localhost(127.0.0.1) 를 넣으면 된다.
- 이외의 AWS의 RDS 인스턴스에 연결하고 싶다면 알맞는 주소와 유저명, 비번을 넣으면 연결된다.

3. 테이블 옵션 설정
- 옵션창이 하나 나오는데, 별다른 설정이 없다면 그대로 Next 버튼을 클릭하면 된다.
- Skip creation of FOREIGN KEYS 를 체크하면 외래키 관계설정을 생략가능하다.

4. 반영할 테이블 선택
- 반영할 데이터베이스 객체를 선택한다.

5. SQL문 추출
- SQL문이 생성되어져 나온다.
- 복사해서 사용해도 되고, 저장해서 나중에 사용해도 된다.
- 바로 워크벤치 스케마에 자동으로 적용할거면 Next 버튼을 누르면 된다.

6. Database 생성

7. 실제 반영되었는지 스케마항목을 확인한다

인용한 부분에 있어 만일 누락된 출처가 있다면 반드시 알려주시면 감사하겠습니다
이 글이 좋으셨다면 구독 & 좋아요
여러분의 구독과 좋아요는
저자에게 큰 힘이 됩니다.
